-
Notifications
You must be signed in to change notification settings - Fork 2
Diagramas
| Autor | Data |
|---|---|
| Josué Nascimento | 20/05 |
| Álax Alves | 20/05 |
| Roger Lenke | 21/05 |
| Roger Lenke | 25/05 |
| Roger Lenke | 29/05 |
| Josué Nascimento | 30/05 |
| Josué Nascimento | 01/06 |
| Fabíola Fleury | 04/06 |
| Matheus Joranhezon | 04/06 |
| Álax Alves | 06/06 |
| Roger Lenke | 06/06 |
| Matheus Joranhezon | 08/06 |
| Álax Alves | 13/06 |
| Pablo Diego | 17/06 |
| Roger Lenke | 17/06 |
| Pablo Diego | 17/06 |
| Josué Nascimento | 17/06 |
| Pablo Diego | 17/06 |
| Hugo Carvalho | 17/06 |
| Pablo Diego | 17/06 |
| Pablo Diego | 18/06 |
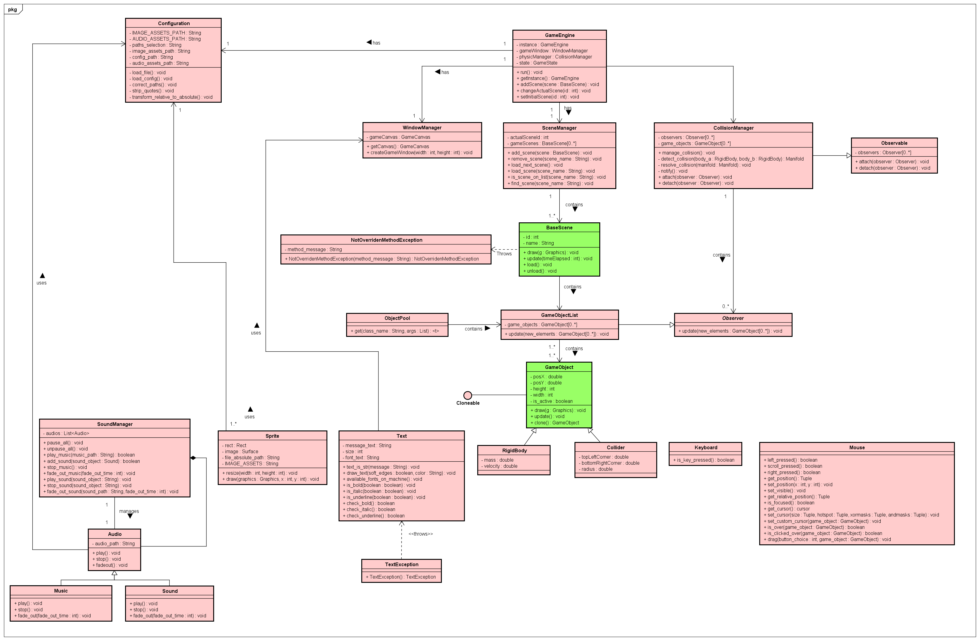
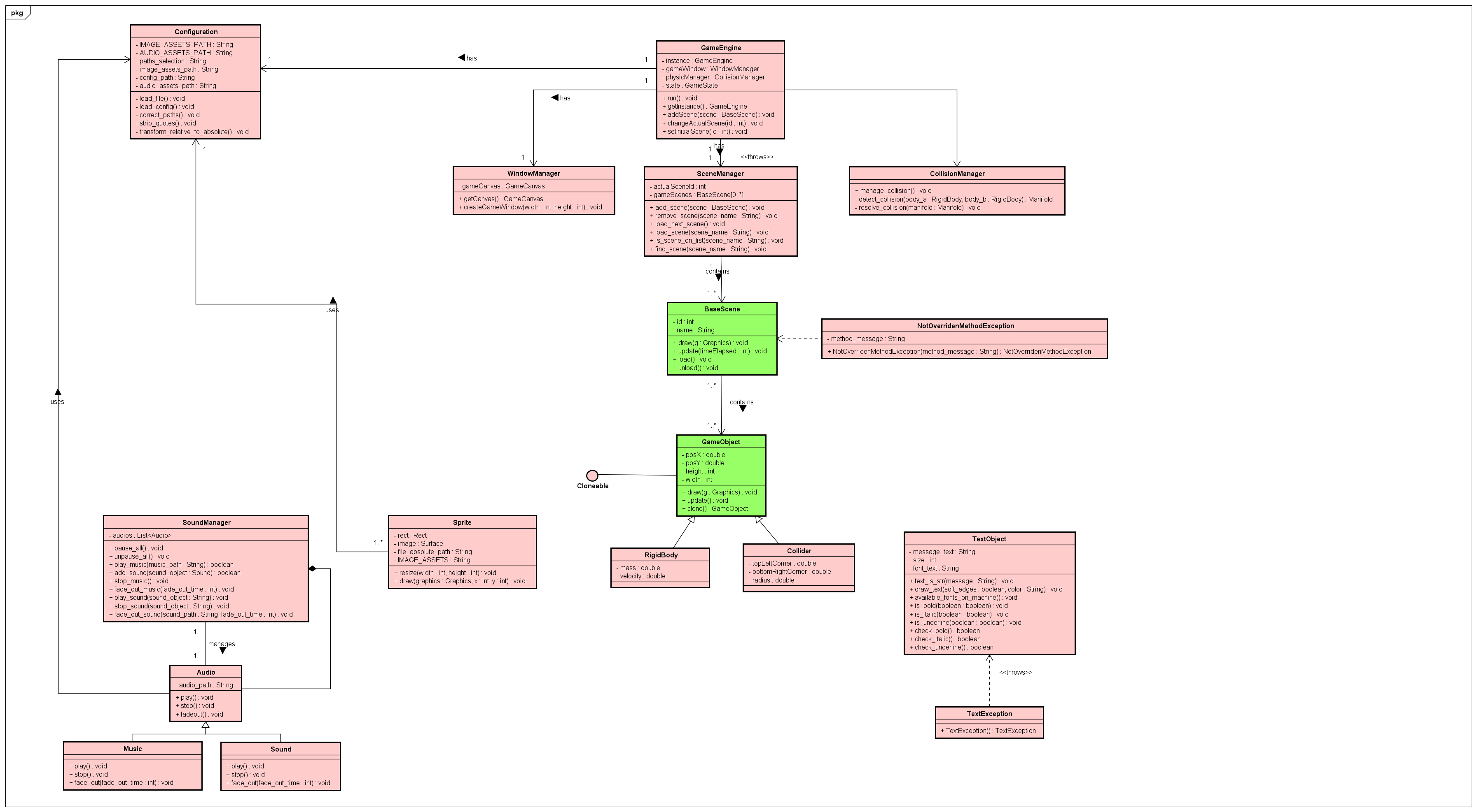
O diagrama de classes é o diagrama principal utilizado para representar e documentar a estrutura do Simian Framework. Ele identifica os Hot Spots e também os Frozen Spots, mostrando os pontos de reutilização que podem ser utilizados pelo desenvolvedor.
Em relação à estrutura de um framework, as suas partes variáveis são chamadas de hot spots, já as fixas, são chamadas de frozen spots. Os frameworks em que os hot spots são implementados através da especialização de classes abstratas são chamados de frameworks de caixa branca. Já os frameworks em que os hot spots são implementados através da composição de componentes são chamados de frameworks de caixa preta.
Os hot spots podem ser identificados no diagrama pelas classes verdes.
| Hot Spot | Descrição |
|---|---|
| GameObject | Um GameObject é a estrutura fundamental da engine, que representa qualquer entidade que precise ser desenhada e/ou atualizada. O GameObject é implementado como um Hotspot, de maneira que o desenvolvedor consiga produzir os elementos do jogo de acordo com o contexto |
| BaseScene | Uma Scene é a estrutura que controla vários GameObjects num contexto específico. Toda tela de um jogo é uma Scene. A classe BaseScene serve de estrutura base para que o desenvolvedor crie suas próprias telas. |
Frozen Spots definem a arquitetura básica do framework, são aspectos dos quais não poderão ser mudados em cada instância do do framework. Esses pontos também são chamamos de core do framework. Os Frozen Spots definem uma arquitetura geral, definindo o comportamento dos componentes básicos bem como os relacionamentos entre eles. Estes permanecem físicos no framework.
Os frozen spots podem ser identificados no diagrama pelas classes vermelhas.
| Frozen-Spot | Descrição |
|---|---|
| GameEngine | A classe principal da Engine, que será utilizada pelo desenvolvedor pra incluir suas cenas personalizadas. |
| WindowManager | Classe utilizada para definir e adquirir o canvas do jogo. |
| SceneManager | Classe utilizada pela Engine para controlar as cenas adicionadas pelo desenvolvedor, a sua ordem de execução, a exclusão de seus objetos, entre outras atividades de gerenciamento. |
| Sprite | A classe que representa a animação em si, possuindo o caminho da imagem da animação, o tamanho de cada quadro, entre outros atributos. |
| SoundManager | Classe utilizada para gerenciar a execução de sons e músicas de um GameObject. A classe não é extendível, mas pode ser adicionada a qualquer GameObject, mesmo um GameObject específico para o jogo. |
| Sound | Classe que representa um som em si. |
Versão 13

Ampliar imagem
Versão 12
Ampliar imagem
Versão 11
Ampliar imagem
Versão 10
Ampliar imagem
Versão 9
Ampliar imagem
Versão 8
Ampliar imagem
Versão 7
Ampliar imagem
Versão 6
Ampliar imagem
Versão 4
Ampliar imagem
Versão 3
Ampliar imagem
Versão 2
Ampliar imagem
Versão 1
Ampliar imagem
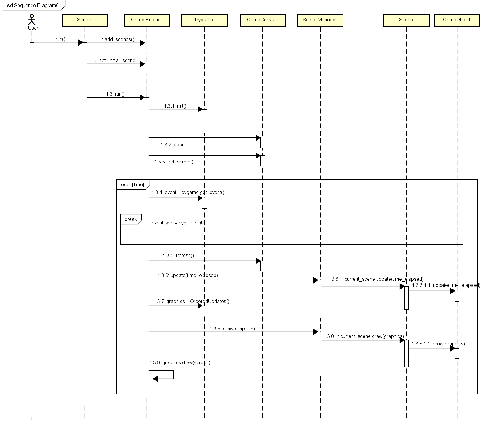
O funcionamento da engine pode ser visualizado de forma top-down, onde a engine define e executa a ordem dos passos para a cena atual, que deve repassar a atualização para seus objetos.
O fluxo básico genérico da aplicação segue a forma:

Ampliar imagem